Kompatibilität
- Frameworks
- Nicht angegeben
- Version
- 1.0
- Spielmodus
- GTA 5 Singleplayer

by ShinyWasabi
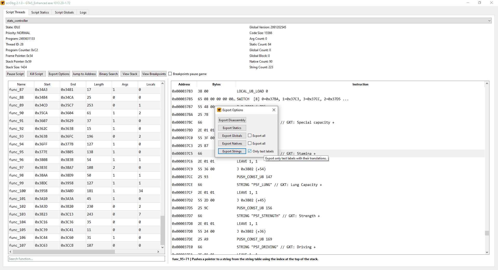
scrDbg: Script Debugger
scrDbg is a powerful script debugger for Grand Theft Auto V (Legacy & Enhanced), designed to give you in-depth control over game scripts. Inspect, manipulate, and debug scripts in real-time to enhance your modding and reverse engineering capabilities.
Source code is available here.
scrDbg.exe.Free download (ad supported)
Free downloads are supported by a brief ad page (Linkvertise) to keep this service running.
Premium Alternative
Hol dir Premium-Scripts mit dediziertem Support, lebenslangen Updates und Ein-Klick-Installation.
Schnelle Antworten basierend auf den veröffentlichten Informationen zu scrDbg: Script Debugger.
Noch eine Frage? Prüfe die Mod-Beschreibung oben für weitere Details.
Kostenlose Mods sind ein guter Start. Wenn dein Server mehr Support, sauberere Installation und Premium-Systeme braucht, schau dir die Hubs unten an.
Entdecke weitere Ressourcen für deinen FiveM oder GTA 5 Server.